To add a new page click Add New Page:
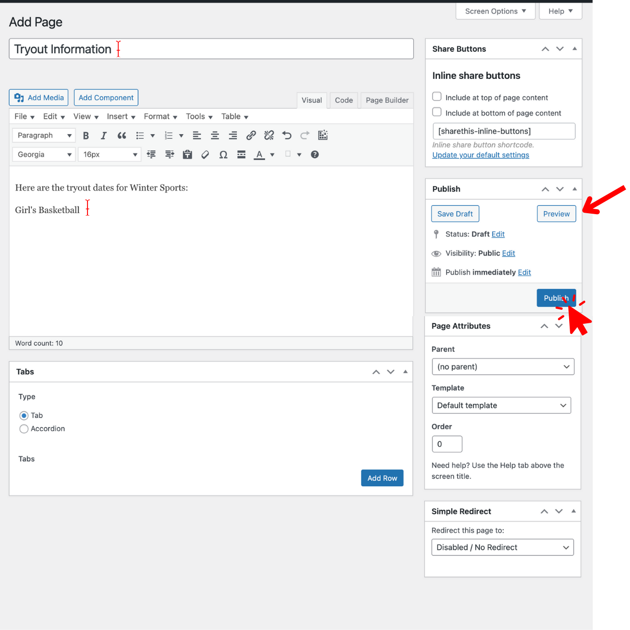
- Add Page Title.
- Add information to the Page.
- To add media (images, audio, documents, etc.) to the page Click Add Media button.
- Either select from media library or upload.
- Page Attributes
- Parent - Pages can be arranged into Hierarchies to group similar pages together.
- Template - Custom templates you can use for certain pages.
- Simple Redirect: Keep as disabled/no redirect unless you would like to have the page go to another page.
- Existing Page or Post - redirects to another page on your website.
- Custom URL - redirects to another site. Example: NFHS Network or Go Fan.
- Click Preview to view how the page looks on your website.
- Click Save Draft to save
- Click Publish to make the page live on the site
Comments
0 comments
Article is closed for comments.